Hansoft logotipo

Hansoft

Aún sin calificación

Software no disponible en México

Alternativas a Hansoft

Hansoft vs. otros software

¿Qué es Hansoft?

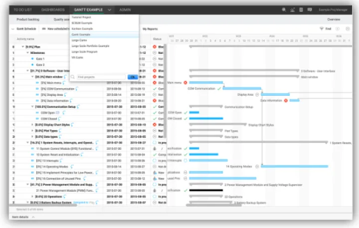
Hansoft es una herramienta empresarial de planificación Agile que proporciona una plataforma única para la toma de decisiones a nivel de proyecto, programa y cartera. Equipos diversos y dispersos, escala en expansión, objetivos cambiantes, horarios ajustados: Hansoft resuelve el torbellino de desafíos que enfrentan las organizaciones de hoy. Para que pueda planificar, rastrear y administrar sus productos para mantenerse competitivo.

Ver ideas se convierten en planes de alto nivel. Los planes se convierten en prioridades. Las prioridades se convierten en tareas pendientes marcadas por miembros productivos del equipo. Con una mínima experiencia de clic y espera, y la capacidad de reaccionar ante los cambios en tiempo real, los clientes de Hansoft experimentan hasta un 20 por ciento de aumento en la eficiencia de la planificación.

Manténgase informado del progreso a través de paneles de control en tiempo real. Tome decisiones justo a tiempo basadas en datos del mundo real. Administre dependencias y flujos de trabajo para reducir los cuellos de botella. Con Hansoft, toda la organización puede ver cómo su trabajo contribuye a los objetivos generales.

Escala sin compromisoInspirado en Scaled Agile Framework (SAFe), Large Scale Scrum (LeSS) y el Project Management Institute (PMI), Hansoft puede estructurarse en torno a las necesidades precisas de su organización. Con una verdadera cartera de productos, escale fácilmente sin crear silos que comprometan la colaboración.

¿A quién está dirigido Hansoft?

Tamaño de empresa
Industrias

Conoce más de Hansoft

Agiliza tu búsqueda

Agenda una llamada de 10 minutos para consultar tus dudas con nuestros expertos. Es gratis.

Hansoft precios en México

Funcionalidades de Hansoft

Idiomas:

Funcionalidad
0.0
Usabilidad
0.0
Servicio al cliente
0.0

Información obtenida de las reseñas

list Características y Funciones de Hansoft angle-down

Preguntas Frecuentes

No se han cargado preguntas frecuentes.

¿Tienes dudas?
Déjanos tu pregunta para Hansoft

¿Qué opinas de Hansoft?

Cuéntale a otras personas tu experiencia.

Reseñas de Hansoft

-
5

(0)

4

(0)

3

(0)

2

(0)

1

(0)


Experiencia con el software

  • Soporte Técnico
  • Facilidad de uso
  • Funcionalidades
0 Opiniones | Hansoft

No se han publicado reseñas todavía

¿Quieres ser la primera persona en opinar sobre Hansoft?