Sage 200 Cloud ERP logotipo

Sage 200 Cloud ERP

Aún sin calificación

Alternativas a Sage 200 Cloud ERP

Sage 200 Cloud ERP vs. otros software

Categorías relacionadas

¿Qué es Sage 200 Cloud ERP?

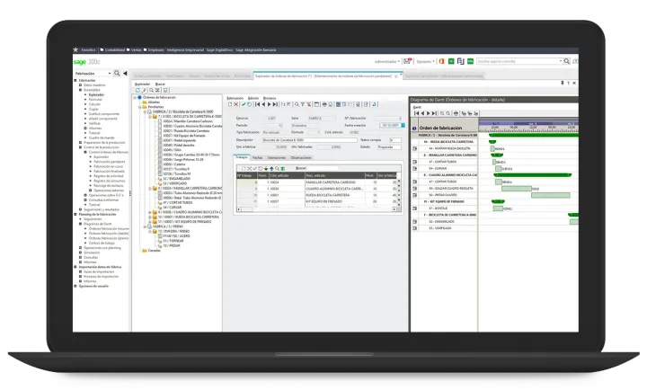
Sage 200 Cloud es un software estándar y adaptable a las necesidades que ofrece una solución de gestión integral para pyme que conecta las áreas de trabajo.

Sage 200 cloud te ayuda a adaptarte al RGPD gracias a la incorporación de nuevas funcionalidades que facilitan el cumplimiento de la nueva normativa. Los empleadores deberán proporcionar información sobre el derecho de hacer una solicitud de acceso a los datos personales así como del tiempo de almacenamiento de los mismos.

Sage 200 cloud permite tener un completo control del plan contable y trabajar en todos los aspectos financieros de la empresa. Le ofrece un mayor control de los inventarios gracias a funciones como la trazabilidad completa de la información, stock real y virtual, rentabilidad y evolución de los artículos, etc. Realiza una gestión completa del ciclo de compras y ventas, desde el aprovisionamiento hasta la gestión de contratos, expedientes y almacenes.

La solución integral para identificar, captar y fidelizar a tus clientes. Gracias a Sage 200cloud CRM, conocerás el historial completo de cualquier cliente para saber lo que necesita en cualquier momento. Analiza todos los indicadores importantes de tu empresa para poder tomar las decisiones más adecuadas en el momento oportuno. Añade soluciones de movilidad como Sage Catálogo 2.0 y Sage DigitalDocs para gestionar tu catálogo de productos y los pedidos de clientes online e integrar las facturas recibidas automáticamente.

Define el conjunto de tareas y subtareas de un proyecto y haz un seguimiento completo y en plazo conforme a los recursos que tienen asignados. Sage 200cloud cuenta con ediciones especiales que te permiten gestionar todos los aspectos laborales y el ciclo completo de los empleados. Disfruta de una solución a medida que abarca funcionalidades para todas las áreas de gestión de tu empresa. Podrás elegir entre las distintas ediciones pensadas especialmente para cada sector específico de actividad.

¿A quién está dirigido Sage 200 Cloud ERP?

Tamaño de empresa
Industrias

Conoce más de Sage 200 Cloud ERP

Agiliza tu búsqueda

Agenda una llamada de 10 minutos para consultar tus dudas con nuestros expertos. Es gratis.

Sage 200 Cloud ERP precios en México

No hay información disponible.

Funcionalidades de Sage 200 Cloud ERP

Idiomas:

Funcionalidad
0.0
Usabilidad
0.0
Servicio al cliente
0.0

Información obtenida de las reseñas

list Características y Funciones de Sage 200 Cloud ERP angle-down

Preguntas Frecuentes

No se han cargado preguntas frecuentes.

¿Tienes dudas?
Déjanos tu pregunta para Sage 200 Cloud ERP

¿Qué opinas de Sage 200 Cloud ERP?

Cuéntale a otras personas tu experiencia.

Reseñas de Sage 200 Cloud ERP

-
5

(0)

4

(0)

3

(0)

2

(0)

1

(0)


Experiencia con el software

  • Soporte Técnico
  • Facilidad de uso
  • Funcionalidades
0 Opiniones | Sage 200 Cloud ERP

No se han publicado reseñas todavía

¿Quieres ser la primera persona en opinar sobre Sage 200 Cloud ERP?